الإجازات

الاجازات الشهرية
-فتح إجازة جديدة -يتم إدخال اسم الإجازة -عدد أيام العمل فى هذه الإجازة -عدد أيام العطلة المحددة فى هذه الإجازة -ثم حفظ و يمكن التعديل على أى بيانات لأى إجازة .

الإجازة الرسمية
-فتح إجازة جديدة -يتم إدخال اسم الإجازة -تبدأ هذه الإجازة من تاريخ -و تنتهى فى تاريخ -تظهر عدد أيام العطلة تلقائيًا -في حالة العمل في الاجازة الرسمية و إختلاف التعويض مع كل إجازة رسمية بيتمل اختيار التعويض لكل إجازة رسمية يتم إنشاؤها و بيتم ربطها بسياسة العمل في الاجازات الرسمية
-إدخال القيمة -ثم حفظ -و يمكن التعديل على أى بيانات لأى إجازة

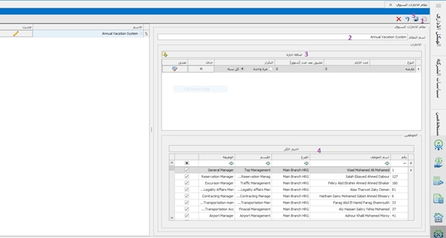
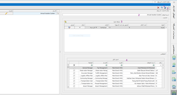
نظام الإجازات السنوى
يتم تحديد النظام السنوى لكل إجازة سنوية و تفاصيلها و مرتبطة على أى موظف
-فتح نظام جديد -ادخال اسم لنظام الإجازة -إضافة إجازة -ربط الموظفين على هذه الإجازة -ثم حفظ

اضافة رصيد الاجازات و من خلالها بيتم ترحيل الرصيد من السنه السابقه الى السنه الحاليه او اضافه رصيد لموظف غير الاجازات العارضه و الاعتياديه
-اختيار السنة السابقة -اختيار السنة الحالية -الضغط على تحميل الارصدة -اختيار الموظف -ادخال رصيد الاجازات -الضغط على إضافة رصيد -و يمكن إضافة الأرصدة من ملف اكسل

Was this helpful?