عقد المقاول
عقد المقاول
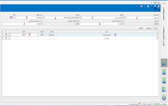
من خلال هذه الشاشة يتم إنشاء عقد مقاول و إمكانية عمل مستخلص من العقد بهذه الطريقة :-
فتح ورقة عمل جديدة اختيار المشروع اختيار المقاول ادخال التاريخ ادخال اسم العقد ادخال نسبة الدفعة المقدمة ادخال نسبة خصم المستخلص اختيار البنود ادخال الفئة تأكيد العقد ثم حفظ

Was this helpful?