انواع الاصول - اضافة الاصول من اكسل - الاصول الثابته
أنواع الأصول
يتم عن طريق هذة تبويب الأصول لدى الشركة إلى التقسيمات التى ترغب فيها وتحديد قسط الإهلاك المراد خصمه من القسم الذى تم إنشاؤه كما يبين الشكل التالي
فتح ملف جديد ادخال الكود
فى حالة إنشاء أصل فرعي كتابة نوع الأصل الرئيسي سواء كانت (أراضى - أثاث ومفروشات - أجهزة ومعدات - الخ..) أما إذا كان الأصل نفسه رئيسى فلا نختار شيء أمام "نوع الأصل الرئيسى" و نختار "نوع الأصل" فحسب اختيار طريقة حساب الإهلاك (قسط ثابت - قسط متناقص - الخ...) كتابة نسبة الإهلاك المراد حساب الإهلاك عليها - اختيار حساب الأصل "رقم الحساب" المراد إضافة الأصل عليه اختيار حساب مجمع الإهلاك اختيار حساب مصروف الإهلاك اختيار حساب مخصص إهلاك العام اختيار حساب ايراد (ربح) البيع اختيار حساب خسارة البيع اختيار حساب الشراء ثم حفظ

-أما للتعديل فبدلًا من الضغط على جديد , يتم اختيار نوع الأصل و التعديل عليه

اضافة الاصول من اكسل
امكانيه اضافة الاصول من ملف اكسل لتسهيل اضافه اكثر من اصل في خطوه واحده و يمكن اضافه اصل بالخطوات التاليه
1-الضغط على ايكون الاكسل
2-اختيار ملف الاكسل
3-اختيار ورقه الاكسل و الضغط على اعاده تحميل
4-اختيار اسم كل عمود في الاكسل ما يقابله في عمود قاعده البيانات
5-الضغط على تحميل البيانات و سيتم ظهور بيانات الاكسل في الجانب الايسر
6-اختيار نوع الاصل و نوع الاهلاك و نسبه الاهلاك و الفرع و يظهر الفروع الفعاله و المرتبطه يالمستخدم و مراكز التكلفه و يظهر الفعاله
7-الضغط على تحقق للتاكد من البيانات و عدم وجود اصول متكرره
8-الضغط على اضافه اصول و سيتم اضافه الاصول
ملحوظه : يتم تحديد الاصل اذا كان جديد او قديم يتم كتابه في عمود في ملف الاكسل كلمه جديد او قديم

الأصول
ويتم إضافة الأصول أو عمل أى تغيير قد يطرأ على الأصل من تغيير , إستبعاد أو تجديد ويبين الشكل التالى طريقة عمل ذلك
:لإضافة أصل
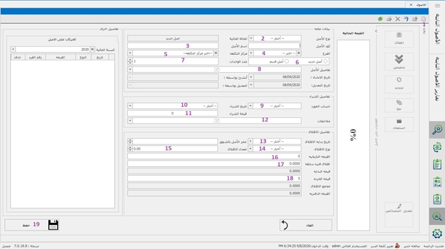
-فتح ورقه جديدة -اختيار نوع الأصل -كتابة اسم الأصل -اختيار الفرع التابع له الأصل -اختيار مركز التكلفة -اختيار نوع الأصل إن كان قديمًا أو جديدًا -اختيار عدد الوحدات -كتابة تفاصيل الأصل -اختيار حساب المورد -اختيار تاريخ الشراء -كتابة قيمة الشراء -كتابة ملاحظات إن وجدت وعمر الأصل بالشهور -اختيار تاريخ بداية الأهلاك -اختيار نوع الأهلاك -اختيار معدل الأهلاك -كتابة القيمة التاريخية للأصل إن وجد -كتابة إهلاك الفترات السابق -كتابة قيمة الخردة -ثم حفظ بعد الحفظ المستخدم يمكنه عمل طباعة لقيود الاصل عن طريق عمل عرض القيود

فى حالة عمل (إهلاك – تخفيض – تجديد – بيع – استعادة أو حتى تعديل الخصائص) فيتم فتح أصل موجود مسبقًا و سيكون متاحًا عمل أى حركة من هذه
اختيار الأصل الموجود مسبقًا اختيار الإهلاك لو أردنا أن يقوم البرنامج بحساب الإهلاك بعد الاضافة تخفيض قيمة الأصل لو أردنا ذلك تجديد إذا أردنا أن نضيف قيمة مضافة إلى الأصل يمكن بيع الأصل أو إستبعاد أصل أو إذا أردنا أن نقوم بتعديل الخصائص
تسجيل الحركات على الأصل حفظ تسجيل الأصول أو التغييرات التى تمت

تقرير الأصول الثابتة تفصيلى والإهلاكات لكل شهر
و فيه تظهر الفروع المربوطة بمراكز التكلفة فى فترة معينة و قيمة الإهلاكات خلال تواجد الأصل ف هذا الفرع

إضافة ألاصول
Excel sheet من خلال هذه الشاشة يمكن إدخال الأصول من

Excel يتم اختيار ملف اختيار المستند الذى به بيانات الأصول الضغط على إعادة تحميل Excel sheet ادخال البيانات المرفقة فى الضغط على تحقق ثم إضافة اختيار مركز التكلفة تحديد معدل الإهلاك اختيار الفرع ثم الضغط على إدخال الأصول
Was this helpful?