إعدادات المستخدمين
إعدادات المستخدمين
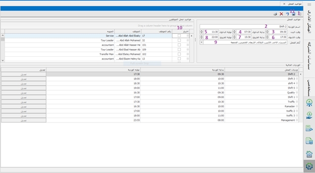
مواعيد العمل
م إنشاء ورديات للعمل من هذه الشاشة و تحديد مواعيد بدء و انتهاء الوردية و تطبيق هذه وردية أو أكثر على الموظفين .
و يتم انشاء الوردية بهذه الطريقة :-
1- فتح سياسة جديدة . 2- كتابة اسم الوردية . 3- وقت بداية العمل فى هذه الوردية يبدأ مثلًا من الساعة 9 ص . 4- يتم تحديد بداية دخول الموظف من الساعة 9 إلى 9:15 مثلًا و ذلك بسبب اتصال ذلم الموظف بالبصمة . 5- و ينتهى موعد دخوله فى الساعة 9:20 ص إذا تعدى هذه الساعة تطبق عليه سياسة التأخير التى ذكرناها من قبل . 6- و موعد انتهاء الوردية مثلًا فى الساعة 6 م . 7- يتم أيضًا تحديد ميعاد لبداية خروج الموظف من مقر عمله من الساعة 6 إلى 6:30 و هذا يعد من ساعات العمل الأساسية . 8- أما إذا تعدى الساعة 6:31 فيمكن إضافة هذه الساعات الإضافية إلى سياسة العمل الإضافى و التى أيضًا ذكرناها مسبقًا .

صلاحيات المستخدمين
يتم إنشاء مستخدمين للبرنامج كمستخدمين رئيسيين مثل المدير المباشر أو مدير التنمية البشرية أو مستخدمين لهم صلاحية لإدخال المرتبات كالمحاسب المالى .
و يتم إنشاء مستخدم للبرنامج بهذه الطريقة :-
1- فتح شاشة المستخدمين . 2- ادخال اسم المستخدم . 3- ادخال كلمة خاصة لذلك المستخدم فقط و المستخدم الرئيسى فقط هو المتحكم بهذه الكلمة . 4- تحديد مستوى الحماية أى يحق لهذا المستخدم رؤية البيانات التى يدخلها المستخدمين الأقل منه . 5- إعطاء صلاحية للمستخدم على جميع الشاشات أو بعضها أو حتى لو شاشة واحدة يمكن التحكم فى الإضافة لهذه الشاشة أو التعديل عليها أو حذف بيان منها أو طباعة تقرير لها . 6- ثم حفظ . 7- يمكن التعديل على بيانات أى مستخدم .
توجد صلاحية إضافية لمنع التعديل علي وقت الحضور والإنصراف في شاشة الحضور والانصراف – شهري.

Was this helpful?