سياسات الشركة
سياسات الشركة
سياسة الوقت الإضافى للعمل
سياسة الغياب
سياسة التأخير عن العمل
سياسة الانصراف المبكر
سياسة نهاية الخدمة
سياسة العمل فى الاجازات الرسمية
سياسة اذون الانصراف

سياسة الوقت الإضافى للعمل
يعمل بعض الموظفين وقت إضافى بجانب عدد ساعات العمل الأساسية و ذلك لإنهاء عمل لم ينتهى أو البدء فى عمل جانبى للمنظومة , لذلك يتم احتساب ساعات العمل الإضافية تلك ضمن سياسات , و يكون المقابل إما زيادة فى ىعدد الساعات أو فى المرتب . و يتم إنشاء سياسة الوقت الإضافى بهذا الشكل :- 1- فتح ورقة عمل جديدة . 2- كتابة مسمى للسياسة . 3- الضغط على إضافة بنود لتلك السياسة من حيث أن كل سياسة تختلف عن الأخرى من حيث الشروط و بدء وانتهاء ساعات العمل والمقابل المادى لكل سياسة. ظهر شاشة يتم فيها إضافة أو تعديل بنود أى سياسة من خلال:- 4 - كتابة الحد الادنى بالدقائق . 5 –كتابة الحد الاقصى بالدقائق . 6- اختيار نوع المقابل للوقت الإضافى أكان المقابل نسبة إضافية على المرتب أو مبلغ محدد . 7- ادخال النسبه التي يتم احتسابها على مستوى الساعه الواحده. 8-اختيار نوع الدخل في حاله ان النوع نسبه 9- اختيار العمله في حاله ان النوع قيمه 10-الضغط على تم . 11-ثم حفظ.

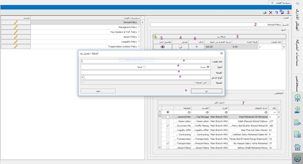
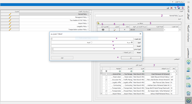
سياسة الغياب
هى سياسات يتم إضافتها للبرنامج لتحديد سبب غياب الموظفين و لكل سبب بنود و شروط .
و يتم إنشاء سياسة الغياب بهذا الشكل :- 1- فتح ورقة عمل جديدة . 2- كتابة مسمى للسياسة . 3- الضغط على إضافة بنود لتلك السياسة من حيث أن كل سياسة تختلف عن الأخرى من حيث الشروط و بدء وأسباب الغياب و أن لكل سياسة خصم معين تظهر شاشة يتم فيها إضافة أو تعديل بنود أى سياسة من خلال:- تابة أيام الغياب المحددة المسموح بها فى هذه السياسة اختيار نوع الخصم لأيام الغياب تلك , أكان المقابل نسبة مخصومة من المرتب أو مبلغ محدد قيمة المبلغ المالى المخصوم (المستقطع) من المرتب أنواع الدخل , إذا كان المبلغ المستقطع سيتم خصمه من الراتب الأساسى أو المتغيرات أو البدلات ثم تم 4- يمكن التعديل على أى بند داخل السياسة . 5- و أيضًا معرفة تفاصيل البند داخل كل سياسة . 6- أو حذف بند محدد من هذه السياسة . 7- يتم ربط الموظفين بالسياسة , موظف واحد أو بعضهم أو حتى جميعهم . 8- ثم حفظ .

سياسة التأخير عن العمل
و هى سياسة يتم من خلالها تحديد ما الذي سيتم اتجاه ساعات العمل المتأخرة لكل موظف , و إن كان هذا التأخير متكرر أو لا , أو أنه يقوم بتعويض ساعات العمل تلك .
ينطبق إنشاء هذه السياسة مثل السياسات الأخرى بنفس الترتيب

سياسة الانصراف المبكر
إن قام أحد الموظفين من الانصراف من العمل مبكرًا قبل انتهاء الموعد الرسمى له بسبب أو بدون سبب , يجب أن يكون مدير التنمية البشرية على علم بذلك و تحت أى سياسة و ما هى البنود و الشروط التى ستنطبق عليه .
و إنشاء هذه السياسة أيضًا بنفس طريقة السياسات التى تسبقها .

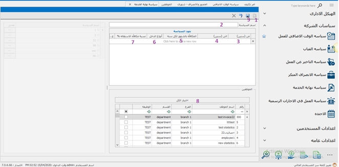
سياسة نهاية الخدمة
و هى سياسة تنطبق على من تعد وجودهم بالمنظومة عدة أعوام و الآن سيتركون العمل, أو انتهت خدمتهم فى ذلك المكان أو حتى تخلت الشركة عن عمل ذلك الموظف .
يتم إنشاء سياسة نهاية الخدمة بالطريقة التالية :-
1- فتح سياسة جديدة . 2- ادخال اسم للسياسة . يتم تحديد بند للسياسة أنه مثلًا من خلال 1 – 5 سنوات فى العمل يحصل على مكافأة بقيمة 2 أى مبلغ ضعف مرتبه مرتين و هكذا . 3- ادخال بداية السنوات أى تبدأ السياسة من سنة على الأقل . 4- و تنتهى ألى .... من السنوات . 5- المكافأة التى سيحصل عليها بقيمة الشهور فمثلًا إذا أتم 10 سنوات للعمل وكان مرتبه 2000 مثلًا فسيحصل على مكافأة 8 شهور أى مكافأة بقيمة 16000. 6- تحديد على أى دخل ستضاف هذه المكافأة , على الراتب الأساسى أو المتغير أو البدلات و هكذا . 7-تحديد نسيه مكافأه الاستقاله في حاله ان الموظف استقال سيتم تحديد نسبه المكافاه 8- يمكن تطبيق هذه السياسة على عدد من الموظفين أو جميعهم باختيار الكل . 9- ثم حفظ .

سياسة العمل فى الاجازات الرسمية
بعض الموظفين قد يكونوا لم ينتهوا من عملهم و أتت فرصة يوم إجازة رسمى , فيأتى للعمل بذلك اليوم و متاح له أن يحصل عليه إجازة فى يوم آخر , أو حتى يريد الموظف زيادة رصيد أيامه فى الإجازات فيأتى ذلك اليوم الإجازة أيضًا .
يتم إنشاء سياسة بالطريقة التالية :-
1- ادخال اسم للسياسة . 2- يتم تحديد التعويض في حاله العمل سواء اضافه بدل ايام او رصيد اجازات او نوع الاجازه الرسميه (يوجد نوعين للاجازه الرسميه بدل ايام و رصيد اجازات) 3- ادخال القيمه . 4- اختيار نوع الدخل في حاله ان التعويض بدل ايام. 5- اختيار الموظفين الذي سيطبق عليهم السياسه 6-حفظ.

سياسة اذون الانصراف
من خلالها يتم عمل وضع عدد من الاذون المتاحه للموظف و اذا تم تعدي عدد مرات الاذون التي بيتم ادخاله من شاشه اذون الانصراف , يتم خصم سواء قيمه او نسبه .
و يتم إنشاء سياسة بهذا الشكل :- 1- فتح ورقة عمل جديدة . 2- كتابة مسمى للسياسة . 3- ادخال عدد مرات الاذون المتاحه. 4- اختيار نوع الجزاء اذا كان نسبة من المرتب أو مبلغ محدد . 5- ادخال القيمه. 8-اختيار نوع الدخل في حاله ان النوع نسبه 9- اختيار العمله في حاله ان النوع قيمه 10-اختيار الموظفين 11-ثم حفظ.

Was this helpful?